Files
gitea-pages/admin-guide/puppet/general.rst

3.0 KiB

General

Puppet is the configuration management system used to configure the hosts.

Introduction

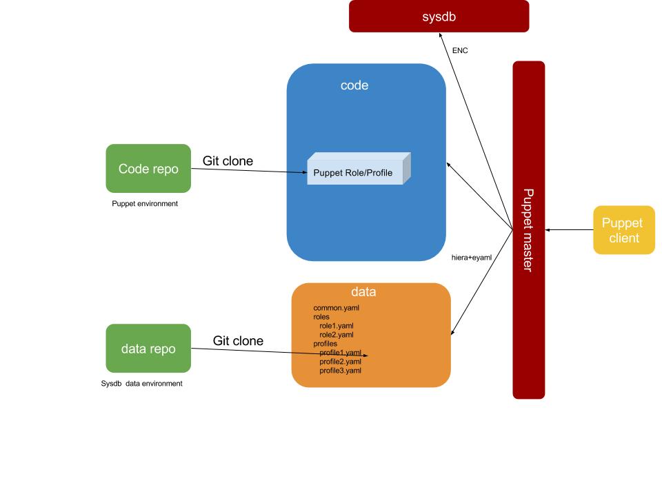
Puppet is used in master mode and the general idea is to make large use of indipendent and (relatively) small puppet modules and composing profiles and roles based on them to create classes that are assigned to the hosts. With indipendence of puppet modules we mean that each puppet module targets a single functionality (eg. web server, afs client) and this is choosen to keep the code of the single module smaller, more coherent and easier to debug.

Furthermore the system makes use of some puppet modules from the puppet forge. These puppet modules are not accessed directly but through their PSI mirror, inside of the Linux-infra group.

Code and data are kept separated, using puppet modules for code and hiera for data. Secure data are safely managed inside hiera using hiera eyaml.

To each host the following element will determine how it will be configured:

  • the puppet environment (that will determine the puppet role/profile code base)
  • the sysdb data environment (that will determine the hiera code base)
  • the puppet group (that will determine what files will be considered in the hiera code base)
  • the role

All these elements are configured inside sysdb as attributes and are accessed by the puppet master via the ENC.

Here you can get a general overview:

image

Environments

We use Puppet environments for two purposes:

  • roll out changes to a small subset of all systems first
  • module development

The following environments exist:

  • prod

    The most stable, and most systems are attached to it. All changes to prod have to go through preprod first.

  • preprod

  • Development environments. These are private to a single developer, can have arbitrary names like ganglia-issue-21 or kaminski_k-log_client, and are used for developing and testing changes. Generally, only individual systems are attached to these environments.

puppet master

The puppet master will make use of the ENC for getting two informations:

  • the environment;
  • the role.

The environment is used to determine the directory location inside /etc/puppetlabs/code/environments where to look code for.

The role is a class-name inside the specific environment that will be used to generate the node catalog.

Assuming for example the following result from the ENC for a specific node: :

---
   environment: production
   classes:
     - role::log_server

the puppet master will look for the a puppet class named role::log_server in the file /etc/puppetlabs/code/environments/productions/modules/psi/manifests/role/log_server.pp.